Du verwendest einen veralteten Browser. Es ist möglich, dass diese oder andere Websites nicht korrekt angezeigt werden.
Du solltest ein Upgrade durchführen oder einen alternativen Browser verwenden.
Du solltest ein Upgrade durchführen oder einen alternativen Browser verwenden.
- Status
- Für weitere Antworten geschlossen.
AW: [Sammelthread] Intel Haswell, Sandy & Ivy Bridge: Ist meine Temperatur in Ordnung
Soo da der Mod freundlicherweise mein Topic geschlossen hat hier dann nochmal:
Habe jetzt einen neuen Pc mit folgender Hardware: i7 4790k, Gigabyte Z97X UD3H und den Dark Rock Pro 3 als CPU Kühler.
Als Ram benutze ich Gskill Tridentx F3-2133C9D-16GTX.
Hier gibt es leider Probleme mit den Temperaturen des i7 unter Last.
Neuste Mainboard Bios Version F6 ist drauf und es wurde auch schon ein CMOS Reset durchgeführt. Im Bios wurden die "Optimized Default Settings" geladen und sonst nichts verändert. XMP Profil für den Ram(2133 Mhz, 1.6V) ist auch nicht aktiv, er läuft momentan mit 1333 Mhz und 1.5V.
Getestet wird mit Prime 95(27.9) Small FFTs Test. Laut Cpu Z taktet der Prozessor auf allen 4 Kernen auf 4,4 Ghz und wird auch entsprechend warm (bis 100° C). Temps werden mit Speccy und HW Monitor ausgelesen. Auch CoreTemp zeigt ähnlich hohe Werte an.
Core Voltage liegt bei 1,170V unter Last. Im Idle scheint hingegen alles in Ordnung: Takt um die 800 Mhz, Core Voltage 0,718V und Temps um die 30-35 Grad.
Habe zur Verdeutlichung auch mal ein Bild angehängt. Man sieht die Temps und die CPU Z Daten für jeden einzelnen Kern.
Jemand eine Idee woran das liegen könnte?

Hier auch nochmal ein paar Bilder von den Bios Settings:

Habe den PC bei nem Laden gekauft, er wurde auch da samt Kühler zusammengebaut.
Soo da der Mod freundlicherweise mein Topic geschlossen hat hier dann nochmal:
Habe jetzt einen neuen Pc mit folgender Hardware: i7 4790k, Gigabyte Z97X UD3H und den Dark Rock Pro 3 als CPU Kühler.
Als Ram benutze ich Gskill Tridentx F3-2133C9D-16GTX.
Hier gibt es leider Probleme mit den Temperaturen des i7 unter Last.
Neuste Mainboard Bios Version F6 ist drauf und es wurde auch schon ein CMOS Reset durchgeführt. Im Bios wurden die "Optimized Default Settings" geladen und sonst nichts verändert. XMP Profil für den Ram(2133 Mhz, 1.6V) ist auch nicht aktiv, er läuft momentan mit 1333 Mhz und 1.5V.
Getestet wird mit Prime 95(27.9) Small FFTs Test. Laut Cpu Z taktet der Prozessor auf allen 4 Kernen auf 4,4 Ghz und wird auch entsprechend warm (bis 100° C). Temps werden mit Speccy und HW Monitor ausgelesen. Auch CoreTemp zeigt ähnlich hohe Werte an.
Core Voltage liegt bei 1,170V unter Last. Im Idle scheint hingegen alles in Ordnung: Takt um die 800 Mhz, Core Voltage 0,718V und Temps um die 30-35 Grad.
Habe zur Verdeutlichung auch mal ein Bild angehängt. Man sieht die Temps und die CPU Z Daten für jeden einzelnen Kern.
Jemand eine Idee woran das liegen könnte?

Hier auch nochmal ein paar Bilder von den Bios Settings:

Habe den PC bei nem Laden gekauft, er wurde auch da samt Kühler zusammengebaut.
AW: [Sammelthread] Intel Haswell, Sandy & Ivy Bridge: Ist meine Temperatur in Ordnung
Wurde dir schon geschrieben: Zu viel oder zu wenig/keine Wärmeleitpaste oder aber Kühler falsch montiert.
Nach einem Auslesefehler sieht es bei dir nicht aus und die CPU ist nur in extrem seltenen Fällen selber die Ursache.
Also zum Laden und Kühler neu aufsetzen lassen oder aber neu machen.
Übrigens war es freundlich vom Moderator, so bleibt hier die Übersicht gewahrt.
Wurde dir schon geschrieben: Zu viel oder zu wenig/keine Wärmeleitpaste oder aber Kühler falsch montiert.
Nach einem Auslesefehler sieht es bei dir nicht aus und die CPU ist nur in extrem seltenen Fällen selber die Ursache.
Also zum Laden und Kühler neu aufsetzen lassen oder aber neu machen.
Übrigens war es freundlich vom Moderator, so bleibt hier die Übersicht gewahrt.
HisN
Fleet Admiral
- Registriert
- Nov. 2005
- Beiträge
- 84.579
AW: [Sammelthread] Intel Haswell, Sandy & Ivy Bridge: Ist meine Temperatur in Ordnung
Naja, hättest Du die Sufu benutzt anstatt einen neuen Thread zu eröffnen, dann hättest Du diesen Thread gefunden, ihn gelesen und die Antwort (fehlende WLP oder falsch montierter Lüfter) eventuell selbst herausgefunden, ohne das der Mod überhaupt hätte einspringen müssen. DAS ist doch das tolle im Forum. Jede Frage ist schon 1000x gestellt worden. Ich meine ließ doch die letzten 5 Seiten mal kurz quer.
Da hat der Mod richtig gehandelt und war freundlich, ansonsten hättest Du nämlich für Ignoranz gleich noch ne Karte bekommen^^
Aber ich glaube auch das Foren Dinosaurier sind, aus einer Zeit als die Leute noch selbst nach Lösungen suchen konnten/wollten bzw. die Zeit dafür hatten. Es ist einfach nicht mehr Zeitgemäß bzw. es passt nicht mehr in unserer täglich Leben Zeit für Informationssuche aufzuwenden. Die ist für anderes einfach besser investiert.
Naja, hättest Du die Sufu benutzt anstatt einen neuen Thread zu eröffnen, dann hättest Du diesen Thread gefunden, ihn gelesen und die Antwort (fehlende WLP oder falsch montierter Lüfter) eventuell selbst herausgefunden, ohne das der Mod überhaupt hätte einspringen müssen. DAS ist doch das tolle im Forum. Jede Frage ist schon 1000x gestellt worden. Ich meine ließ doch die letzten 5 Seiten mal kurz quer.
Da hat der Mod richtig gehandelt und war freundlich, ansonsten hättest Du nämlich für Ignoranz gleich noch ne Karte bekommen^^
Aber ich glaube auch das Foren Dinosaurier sind, aus einer Zeit als die Leute noch selbst nach Lösungen suchen konnten/wollten bzw. die Zeit dafür hatten. Es ist einfach nicht mehr Zeitgemäß bzw. es passt nicht mehr in unserer täglich Leben Zeit für Informationssuche aufzuwenden. Die ist für anderes einfach besser investiert.
Zuletzt bearbeitet:
AW: [Sammelthread] Intel Haswell, Sandy & Ivy Bridge: Ist meine Temperatur in Ordnung
Danke schonmal für die Antworten. Werde dann wohl mal dem Laden nen Besuch abstatten. Die Sammelthreads haben schon ihren Sinn, das verstehe ich auch. Habe übrigens auch direkt ne Verwarnung mit bekommen. Kam mir nur etwas heftig vor das Ganze, war ja auch immerhin mein erstes Topic überhaupt was ich hier erstellt habe. Keine 2 min offen schon direkt geschlossen und verwarnt. Aber gut, wenn das die Forenregeln sind. Darum gehts mir hier auch gar nicht, wollte eigentlich nur Hilfe für mein Problem bekommen.
Danke schonmal für die Antworten. Werde dann wohl mal dem Laden nen Besuch abstatten. Die Sammelthreads haben schon ihren Sinn, das verstehe ich auch. Habe übrigens auch direkt ne Verwarnung mit bekommen. Kam mir nur etwas heftig vor das Ganze, war ja auch immerhin mein erstes Topic überhaupt was ich hier erstellt habe. Keine 2 min offen schon direkt geschlossen und verwarnt. Aber gut, wenn das die Forenregeln sind. Darum gehts mir hier auch gar nicht, wollte eigentlich nur Hilfe für mein Problem bekommen.
AW: [Sammelthread] Intel Haswell, Sandy & Ivy Bridge: Ist meine Temperatur in Ordnung
@Pioneer0 Mit meinem 4770K@4.1GHz recodiere ich Videos mit XMedia Recode. Coretemp zeigt mir dabei ca. 100W Verbrauch und die CPU kommt auf 70 Grad bei einer CPU Spannung von 1.172V . Der 4790K müsste wegen der besseren Verbindung des Headspreaders auf niedrigere Werte kommen, sofern der Dark Rock vernünftig funktioniert. Mein Noctua NH14s kühlt aber auch ein wenig besser.
Versuche ich den Intel Burn In mit AVX Befehlen knallt das Teilt sofort bis 140W hoch und erreicht nach wenigen Sekunden 90Grad.
Das Bios habe ich aber so eingestellt, dass dies aber nur max. 20s dauert, anschließend regelt das Bios die CPU auf max 125W herunter (schwankend zw. 3.7 und 3.9Ghz) und die CPU bleibt bei 80-85Grad. Beim Video rekodieren wird nicht ganz so intensiv mit AVX gearbeiutet, so dass die CPU bei 100W nicht heruntergetaktet wird.
Die CPU Angabe von Intel ist TDP Thermal Design Power und eher als durchschnittlicher Wert zu sehen. Im Extremfall kann die CPU auch wesentlich mehr verbrauchen.
Ich rate das Tool HWInfo zu installieren. Das kann neben der CPU Leistung auch die aktuelle Leistung der RAMs anzeigen. Meine GSKill @2133MHz @1.6V hatten beim Intel Burn In bis zu 30Watt ! Jetzt laufen sie auf 1833MHz mit 1.5V und weniger als 5 Watt.
@Pioneer0 Mit meinem 4770K@4.1GHz recodiere ich Videos mit XMedia Recode. Coretemp zeigt mir dabei ca. 100W Verbrauch und die CPU kommt auf 70 Grad bei einer CPU Spannung von 1.172V . Der 4790K müsste wegen der besseren Verbindung des Headspreaders auf niedrigere Werte kommen, sofern der Dark Rock vernünftig funktioniert. Mein Noctua NH14s kühlt aber auch ein wenig besser.
Das Bios habe ich aber so eingestellt, dass dies aber nur max. 20s dauert, anschließend regelt das Bios die CPU auf max 125W herunter (schwankend zw. 3.7 und 3.9Ghz) und die CPU bleibt bei 80-85Grad. Beim Video rekodieren wird nicht ganz so intensiv mit AVX gearbeiutet, so dass die CPU bei 100W nicht heruntergetaktet wird.
Die CPU Angabe von Intel ist TDP Thermal Design Power und eher als durchschnittlicher Wert zu sehen. Im Extremfall kann die CPU auch wesentlich mehr verbrauchen.
Ich rate das Tool HWInfo zu installieren. Das kann neben der CPU Leistung auch die aktuelle Leistung der RAMs anzeigen. Meine GSKill @2133MHz @1.6V hatten beim Intel Burn In bis zu 30Watt ! Jetzt laufen sie auf 1833MHz mit 1.5V und weniger als 5 Watt.
Zuletzt bearbeitet:
jak80
Cadet 4th Year
- Registriert
- Jan. 2014
- Beiträge
- 116
AW: [Sammelthread] Intel Haswell, Sandy & Ivy Bridge: Ist meine Temperatur in Ordnung
Mein Gigabyte Z97X UD5H hat mit dem F6 Bios ebenfalls eine viel zu hohe Spannung von 1,392 Volt eingestellt, bin fast vom Suthl gekippt wo ich das gesehen habe. Nach Update auf F7 per @Bios stellt er nun brav ca. 1,18 Volt ein, allerdings laufen bei aktivierten XMP-Profil alle Kerne auf 4,4 GHz im Turbo. Temps sind aber voll i. O., daher lasse ich den jetzt so laufen
Mein Gigabyte Z97X UD5H hat mit dem F6 Bios ebenfalls eine viel zu hohe Spannung von 1,392 Volt eingestellt, bin fast vom Suthl gekippt wo ich das gesehen habe. Nach Update auf F7 per @Bios stellt er nun brav ca. 1,18 Volt ein, allerdings laufen bei aktivierten XMP-Profil alle Kerne auf 4,4 GHz im Turbo. Temps sind aber voll i. O., daher lasse ich den jetzt so laufen
AW: [Sammelthread] Intel Haswell, Sandy & Ivy Bridge: Ist meine Temperatur in Ordnung
Gut zu wissen, dass es anscheinend nicht an mir lag.
Ich bin vorgestern auch fast vom Stuhl gefallen, weil mir mein Gigabyte Z97X-UD3H einfach mal 1,408V Vcore auf den i7 4790k gegeben hat unter Last. Keine Ahnung was das soll, zumal dann bei Last die Temperatur quasi instant richtung 100°C und throtteling läuft.
Hab ihn jetzt aktuell erstmal stabil undervolted bei 4,2 Ghz und 1,085V laufen. Allerdings hab ich dabei unter Prime95 Belastung immernoch bis zu 75°C (25K zu Tj_max). Hab sogar den Kühler (Noctua NH-U12P) nochmal neu montiert, weil mir das alles so heiß vorkommt (zumindest für die Vcore und den Takt), hat sich aber wie erwartet nix geändert.

Kann es denn sein, das diese spezielle CPU einfach so heiß läuft? Würde hier eine AiO-Wasserkühlung Sinn machen oder hilft nur Köpfen? Ich hab jedenfalls recht selten gelesen, das man schon zwischen 1,1V und 1,15V Vcore mit nem recht guten Luftkühler in den sehr kritischen Temperaturbereich von 90°C (10K zu Tj_max) kommt.
Gut zu wissen, dass es anscheinend nicht an mir lag.
Ich bin vorgestern auch fast vom Stuhl gefallen, weil mir mein Gigabyte Z97X-UD3H einfach mal 1,408V Vcore auf den i7 4790k gegeben hat unter Last. Keine Ahnung was das soll, zumal dann bei Last die Temperatur quasi instant richtung 100°C und throtteling läuft.
Hab ihn jetzt aktuell erstmal stabil undervolted bei 4,2 Ghz und 1,085V laufen. Allerdings hab ich dabei unter Prime95 Belastung immernoch bis zu 75°C (25K zu Tj_max). Hab sogar den Kühler (Noctua NH-U12P) nochmal neu montiert, weil mir das alles so heiß vorkommt (zumindest für die Vcore und den Takt), hat sich aber wie erwartet nix geändert.

Kann es denn sein, das diese spezielle CPU einfach so heiß läuft? Würde hier eine AiO-Wasserkühlung Sinn machen oder hilft nur Köpfen? Ich hab jedenfalls recht selten gelesen, das man schon zwischen 1,1V und 1,15V Vcore mit nem recht guten Luftkühler in den sehr kritischen Temperaturbereich von 90°C (10K zu Tj_max) kommt.
Zuletzt bearbeitet:
GamingArtsXo
Captain
- Registriert
- Jan. 2013
- Beiträge
- 3.887
AW: [Sammelthread] Intel Haswell, Sandy & Ivy Bridge: Ist meine Temperatur in Ordnung
Bei deinem aktuellen Luftkühler mach eine AIO garantiert keinen Sinn.
Bei deinem aktuellen Luftkühler mach eine AIO garantiert keinen Sinn.
AW: [Sammelthread] Intel Haswell, Sandy & Ivy Bridge: Ist meine Temperatur in Ordnung
So kurzes Update: Der Dark Rock Pro 3 Kühler war tatsächlich nicht richtig montiert. Jetzt ist die CPU auch deutlich kühler. Erreiche mit dem Small FFTs Test maximal 75 Grad nach ein paar Stunden. Wie ist das Ergebnis zu bewerten? Sollte ok sein, aber überragend ist es auch nicht oder?
So kurzes Update: Der Dark Rock Pro 3 Kühler war tatsächlich nicht richtig montiert. Jetzt ist die CPU auch deutlich kühler. Erreiche mit dem Small FFTs Test maximal 75 Grad nach ein paar Stunden. Wie ist das Ergebnis zu bewerten? Sollte ok sein, aber überragend ist es auch nicht oder?
HisN
Fleet Admiral
- Registriert
- Nov. 2005
- Beiträge
- 84.579
AW: [Sammelthread] Intel Haswell, Sandy & Ivy Bridge: Ist meine Temperatur in Ordnung
naja, die Haswells sind halt nicht so die Kühlläufter. Wenn Du aber bedenkst, dass Du noch 25° Luft hast, bis überhaupt irgendwas passieren würde ....
naja, die Haswells sind halt nicht so die Kühlläufter. Wenn Du aber bedenkst, dass Du noch 25° Luft hast, bis überhaupt irgendwas passieren würde ....
AW: [Sammelthread] Intel Haswell, Sandy & Ivy Bridge: Ist meine Temperatur in Ordnung
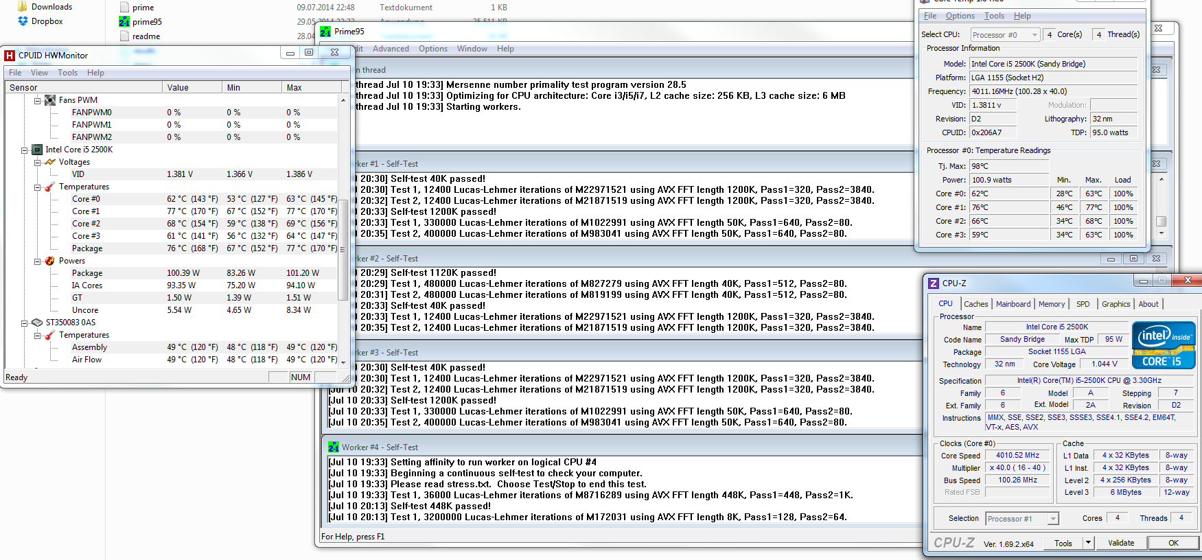
soo ist meine Temperatur in Ordnung?
Prime nach 15min:

Prime nach 60min:

System:
Mainboard: Gigabyte GA-Z68A-DH3-B3 rev. 1.3 (Bios F13)
CPU: i5-2500k @4,0Ghz (derzeit)
GPU: Gainward NVidia GeForce GTX 570 Phantom
RAM: 8GB DDR3-1600 Corsair XMS3
CPU Kühlung: Nocuta NH-U12P
muss dazu sagen dass der 2. Kern IMMER heißer als der Rest war.. auch neue Wärmeleitpaste und entstauben des Kühlers und der Lüfter haben keine Abhilfe geschafft
soo ist meine Temperatur in Ordnung?
Prime nach 15min:

Prime nach 60min:

System:
Mainboard: Gigabyte GA-Z68A-DH3-B3 rev. 1.3 (Bios F13)
CPU: i5-2500k @4,0Ghz (derzeit)
GPU: Gainward NVidia GeForce GTX 570 Phantom
RAM: 8GB DDR3-1600 Corsair XMS3
CPU Kühlung: Nocuta NH-U12P
muss dazu sagen dass der 2. Kern IMMER heißer als der Rest war.. auch neue Wärmeleitpaste und entstauben des Kühlers und der Lüfter haben keine Abhilfe geschafft
AW: [Sammelthread] Intel Haswell, Sandy & Ivy Bridge: Ist meine Temperatur in Ordnung
kA ob das auf mich bezogen war, denn ich hab noch nie abweichungen von bis zu 18°C zwischen den Kernen erlebt. in den meisten Fällen waren diese max 10°C auseinander egal ob idle oder nicht.
HisN schrieb:Das passiert seit es Prozessoren mit mehreren Kernen gibt. Also seit wieviel Jahren?
kA ob das auf mich bezogen war, denn ich hab noch nie abweichungen von bis zu 18°C zwischen den Kernen erlebt. in den meisten Fällen waren diese max 10°C auseinander egal ob idle oder nicht.
AW: [Sammelthread] Intel Haswell, Sandy & Ivy Bridge: Ist meine Temperatur in Ordnung
xeon E3 1231 V3 unter Volllast erreicht in einem Kern 83°C unter Vollast in neuem Pc
Gehäuse Bitfenix Shinobi
Lüfter Alpenföhn Sella
Ist das ok , erscheint mir ziemlich hoch?
Was erreicht ihr ?
Danke für eure Antworten
xeon E3 1231 V3 unter Volllast erreicht in einem Kern 83°C unter Vollast in neuem Pc
Gehäuse Bitfenix Shinobi
Lüfter Alpenföhn Sella
Ist das ok , erscheint mir ziemlich hoch?
Was erreicht ihr ?
Danke für eure Antworten
Zuletzt bearbeitet:
AW: [Sammelthread] Intel Haswell, Sandy & Ivy Bridge: Ist meine Temperatur in Ordnung
83ºC ist für einen (ungeköpften) Heizwell unter Primelast keine ungewöhnliche Temp. Ich würde mir da keine Sorgen machen, da er im Alltag zu 99% deutlich kühler bleibt.
Alternativ kannst du mal gucken, ob du mit deinem Mainboard ein wenig undervolten kannst, dann bleibt er auch kühler.
83ºC ist für einen (ungeköpften) Heizwell unter Primelast keine ungewöhnliche Temp. Ich würde mir da keine Sorgen machen, da er im Alltag zu 99% deutlich kühler bleibt.
Alternativ kannst du mal gucken, ob du mit deinem Mainboard ein wenig undervolten kannst, dann bleibt er auch kühler.
AW: [Sammelthread] Intel Haswell, Sandy & Ivy Bridge: Ist meine Temperatur in Ordnung
kann mir bitte wer sagen ob das soweit ok ist? bin neu mim übertakten, und würd gern wissen ob ich soweit auf der sicheren seite bin
Arganthos schrieb:soo ist meine Temperatur in Ordnung?
Prime nach 15min:
Anhang anzeigen 427069
Prime nach 60min:
Anhang anzeigen 427068
System:
Mainboard: Gigabyte GA-Z68A-DH3-B3 rev. 1.3 (Bios F13)
CPU: i5-2500k @4,0Ghz (derzeit)
GPU: Gainward NVidia GeForce GTX 570 Phantom
RAM: 8GB DDR3-1600 Corsair XMS3
CPU Kühlung: Nocuta NH-U12P
muss dazu sagen dass der 2. Kern IMMER heißer als der Rest war.. auch neue Wärmeleitpaste und entstauben des Kühlers und der Lüfter haben keine Abhilfe geschafft
kann mir bitte wer sagen ob das soweit ok ist? bin neu mim übertakten, und würd gern wissen ob ich soweit auf der sicheren seite bin
HisN
Fleet Admiral
- Registriert
- Nov. 2005
- Beiträge
- 84.579
AW: [Sammelthread] Intel Haswell, Sandy & Ivy Bridge: Ist meine Temperatur in Ordnung
Sicher: Deine CPU wird verrecken, früher oder später. Je mehr VCORE Du drauf gibst, desto früher. Es gibt kein Sicher. Es gibt nur die Gewissheit dass das Ding nicht ewig laufen wird. Ich verstehe dieses "bin ich sicher" nicht. Ganz ehrlich. Übertakten und sich Sorgen um die Hardware machen? Dann lieber lassen.
Du kannst gewiss sein, dass Du Deiner CPU keinen Gefallen tust.
Deine CPU wird weder warm (Du hast Dir schon ein paar Beiträge hier durchgelesen, was passiert wenn sie warm werden würde, oder?) noch ballerst Du unglaublich viel Spannung drauf. Aber das weißt Du sicher selbst, also was möchtest Du von uns hören? Sollen wir Dein Gewissen beruhigen? Dann mach ich das mal: Deine CPU wird hoffentlich noch zwei Jahre durchhalten. Die frischeste ist sie ja nicht mehr^^
Sicher: Deine CPU wird verrecken, früher oder später. Je mehr VCORE Du drauf gibst, desto früher. Es gibt kein Sicher. Es gibt nur die Gewissheit dass das Ding nicht ewig laufen wird. Ich verstehe dieses "bin ich sicher" nicht. Ganz ehrlich. Übertakten und sich Sorgen um die Hardware machen? Dann lieber lassen.
Du kannst gewiss sein, dass Du Deiner CPU keinen Gefallen tust.
Deine CPU wird weder warm (Du hast Dir schon ein paar Beiträge hier durchgelesen, was passiert wenn sie warm werden würde, oder?) noch ballerst Du unglaublich viel Spannung drauf. Aber das weißt Du sicher selbst, also was möchtest Du von uns hören? Sollen wir Dein Gewissen beruhigen? Dann mach ich das mal: Deine CPU wird hoffentlich noch zwei Jahre durchhalten. Die frischeste ist sie ja nicht mehr^^
Zuletzt bearbeitet:
AW: [Sammelthread] Intel Haswell, Sandy & Ivy Bridge: Ist meine Temperatur in Ordnung
Vcore ist im Prinzip nicht sooo schlimm für die CPU wenns nicht über 1.375V ist, was die Lebenszeit verkürzt sind die falschen Nebenspannungen
@Arganthos
Der Chip scheint sehr sehr gut zu sein, sollte 4.8GHZ unter 1.3V machen, vielleicht sogar 5GHZ unter 1.35V wenn er weiter so skalliert
Vcore ist im Prinzip nicht sooo schlimm für die CPU wenns nicht über 1.375V ist, was die Lebenszeit verkürzt sind die falschen Nebenspannungen
@Arganthos
Der Chip scheint sehr sehr gut zu sein, sollte 4.8GHZ unter 1.3V machen, vielleicht sogar 5GHZ unter 1.35V wenn er weiter so skalliert
- Status
- Für weitere Antworten geschlossen.
Ähnliche Themen
- Angepinnt
- Antworten
- 622
- Aufrufe
- 134.170
- Antworten
- 2
- Aufrufe
- 1.291
A
- Antworten
- 48
- Aufrufe
- 7.193
- Angepinnt
- Antworten
- 1.604
- Aufrufe
- 229.634
- Gesperrt
- Antworten
- 2
- Aufrufe
- 915
A
